Hi all,
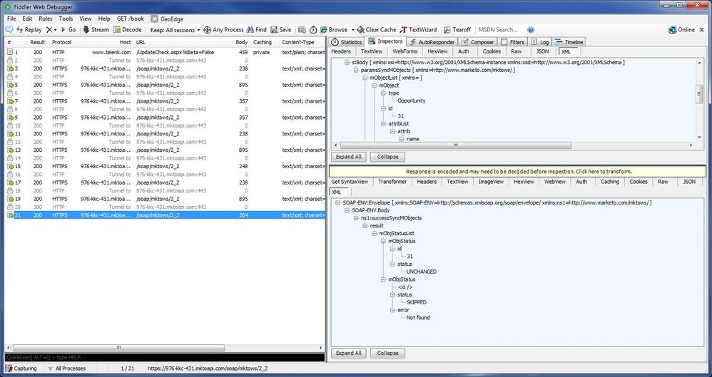
I find that the result of SOAP API 'syncMObjects' allows null id now.
But in my test, when my update missing id for Opportunity, I still could get CommunicationException.



But it works well when I remove the last record before requesting SOAP API.
Any suggestions?
Thanks,
Biao